Ebpay

Ebpay
新闻详情

视频创作必看,OneThingAI邀你体验“智能生产”

2025年04月22日

传统动漫画制作需历经编剧、分镜、原画、配音等 11 个环节,单集 20 分钟动画成本高达50万元,周期长达 3-6 个月。而 AI 技术的赋能如同为传统动漫画制作装上智能引擎,从灵感萌芽到影像成型的漫长征途开始加速,为整个行业掀开效率与艺术齐飞的崭新篇章。


以OneThingAI“通义万相Wan2.1视频模型”生成的古风国漫视频为例,为你详细拆解动漫画视频创作的工作流!


1.镜像准备


2.内容分镜制作


这里,我们可借助deepseek、豆包生成分镜内容。以下为本次AI视频画面、风格、音效的创作思路,供大家参考:



3.画面内容生成


画面内容生成分为人物生成、场景生成、场景与人物的融合


  • 人物生成


将人物的描述发给deepseek生成提示词


仙玉公子:a boy , embodying jade-like gentleness. His face radiates a serene warmth, with almond-shaped eyes slightly curved in a compassionate gaze, pupils shimmering like moonlit pools. Soft, rosy-tinted lips part faintly as if murmuring poetry, framed by strands of jet-black hair that curl tenderly around his jawline. His luminous skin reveals subtle veins of pale jade beneath the surface, glowing with a bioluminescent halo that softens angular features. The layered white gauze robe drapes like liquid moonlight, folds pooling with crystalline dew droplets. A single jade pendant rests against his sternum, its carved lotus motif emitting a heartbeat-like pulse of aquamarine light. Frost-kissed fingertips brush a wisp of cloud curling into calligraphy-like patterns, while his bare feet hover above water-mirrored ice etched with Taoist trigrams. Background dissolves into gradient ink-wash tones of dawn-blush pink and celadon green, harmonizing with his tranquil aura. Rendered in ultra-high detail with oil painting textures and silk-screen diffusion effects.


进入OneThingAI控制台的模型中心,选择喜欢的checkpoint、lora进行文生图、人物形象定稿、生成三视图,以便后期控制人物形象一致性。建议生成人物形象时保证背景干净,方便抠图。



生成人物形象+骨骼控制工作流:



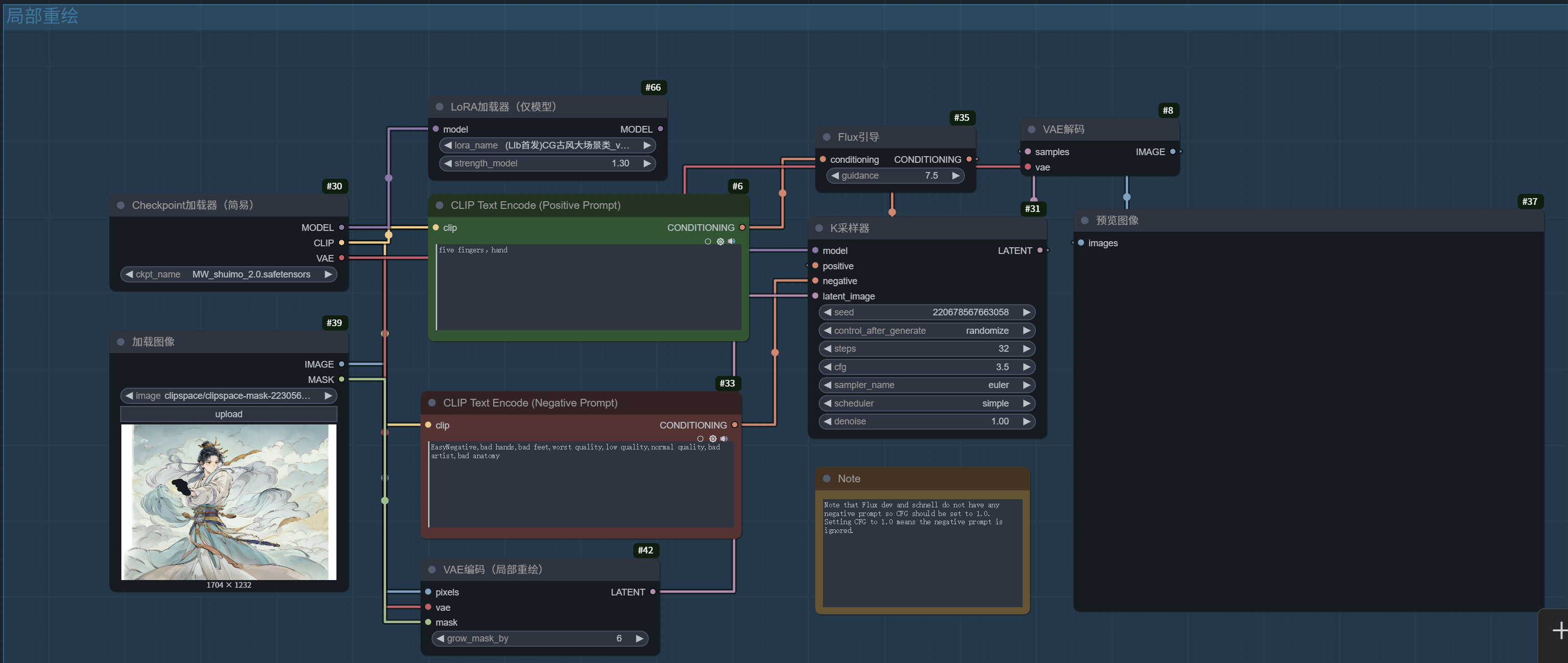
生成人物可能会遇到手部畸形的情况,需要用局部重绘的工作流进行重绘:



局部重绘工作流:



  • 场景生成


经过前期大量的测试,文生图生成场景的效果一般,所以这里进行图生图。先搜索想要的场景(网上搜索),举例:混沌初开



将该图喂给豆包,生成场景描述,并放入图生图工作流中,最后即可得到与自己模型风格一致的场景:



小tips:做同一个场景的变换时,用同样的底图生图,在提示词上稍作修改,画面就具有连贯性,一次建议生成4-6张图片。


图生图(场景&人物皆可)工作流:



  • 场景与人物融合


要同时控制人物和场景连贯和一致很困难,所以这里转变为将生成的人物和场景直接融合,可以使用场景和人物融合的工作流直接实现。


人物场景融合工作流:



4.动画生成


  • 角色动作


生成人物形象后,可以顺利获得骨骼控制的工作流,控制人物的动作和姿势,需要上传想要的骨骼动作图,需要用到一些建模工具类似于blender,为了降低制作学习的成本和难度,这里建议可以直接使用豆包生图,实测生成的动作基本符合要求。



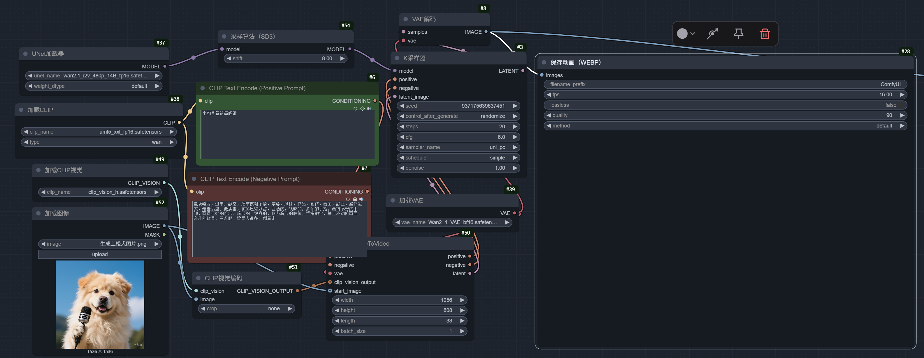
动作确定好之后,放入万相模型中,可以用指示词生成自己想要的肢体动作视频。这里可使用首尾帧控制工作流,保证画面连贯性,但需要首尾帧画面比较一致。


首尾帧控制工作流:



场景变换。根据分镜和内容,给出提示词,让场景运镜和变换(镜头拉近推远、吹风、下雨等等)


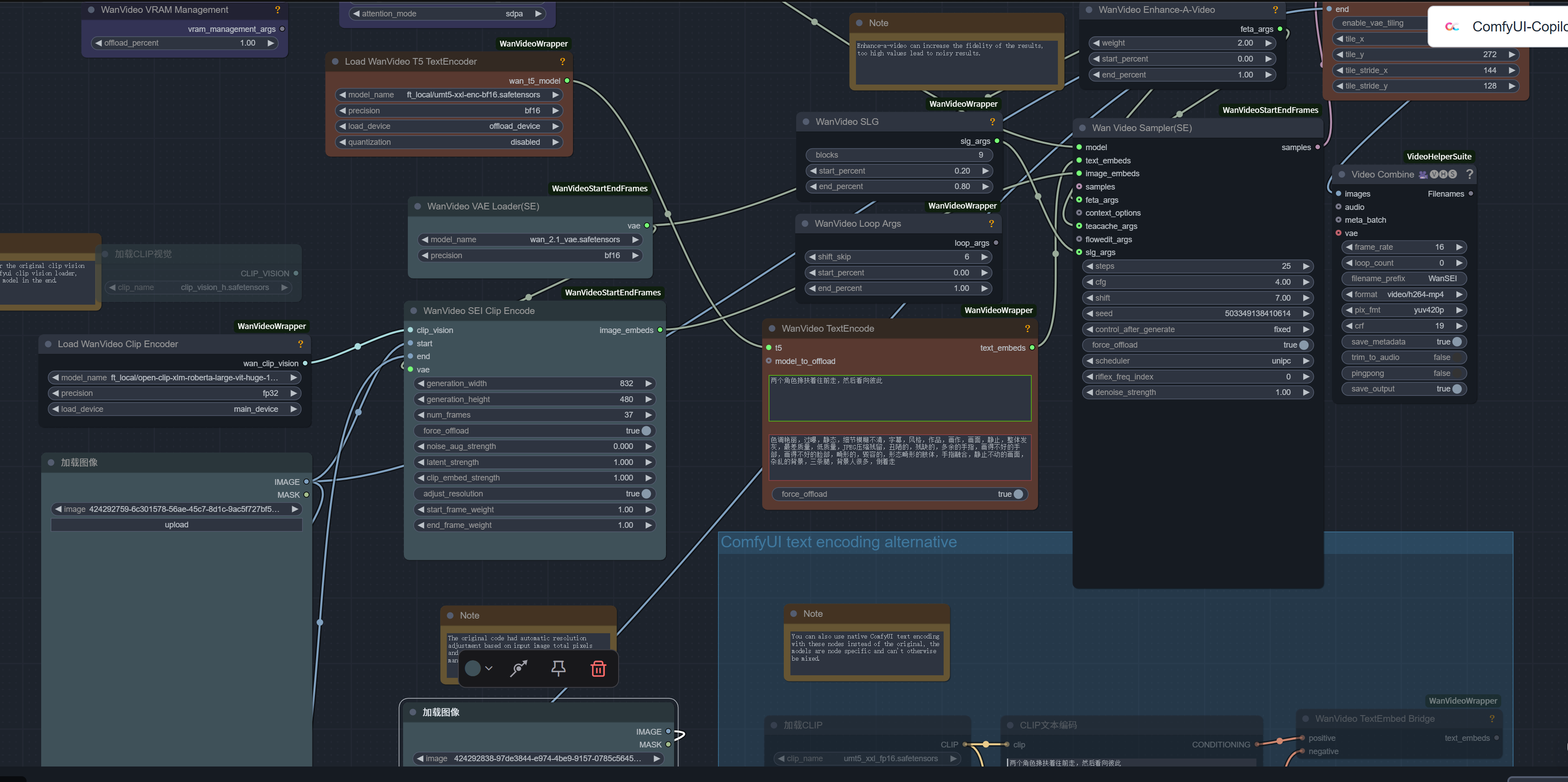
图生视频工作流:



5.视频剪辑


将画面、动画内容导入剪映,加入一些转场特效,和画面特效,最后输入文字,进行旁白的朗诵,即可完成最后的动漫画视频成品啦!







建议反馈

业务咨询